A következőkben megmutatjuk, hogy milyen lépésekkel lehet a példa ajánlatkérésünkből az ajánlatközlő levél elküldéséig eljutni.
Emlékeztetőül a beérkezett ajánlatkérés:
Méret: 148×210 (A/5)
Példányszám: 50 pld
Kötészet: irkafűzött, a borító kívül matt fóliázva
Terjedelem: 16+4 oldal
Nyomás és anyag:
Borító 4+4 szín, 170g fényes műnyomó, 1 oldalon fényes fóliázva
Belív 1+1 szín, 80g ofszet.
A Teszt nyomdánk rendelkezik egy digitális SRA3-as méretű nyomógéppel, hajtogató és irkafűző géppel. A borító fóliázását alvállalkozó végzi.
Nyomás:
Az íveket 450x320 cm méretű íven fogjuk nyomni. A borító két produkcióban lesz fent, az egyoldalas fóliázás miatt S-W kilövéssel. A belívekből lesz 2 db teljes 8 oldalas forma.
Kötészet:
A belíveket és az alvállalkozó által fóliázott borítót négy oldalas kilövésben egyszer hajtjuk a hajtogatógépen, majd az irkafűző géppel tűzzük. Számolunk még egy alap szállítási költséget a termékre.
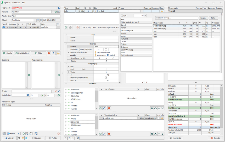
1. Új ajánlat gomb megnyomása
2. a megrendelő megkeresése a partnertörzsben a kereső mező segítségével a név első pár betűjével, jobb oldalon az ajánlatkérő személy kiválasztása, majd OK gomb
3. Ajánlat címe mező: Füzet

4. A kategória kiválasztása: Füzet/könyv

5. Méret megadása: a lenyíló táblázatból kiválasztással és dupla kattintással vagy beírható egyedi méret is

6. A példányszám megadása: 50 pld

7. Alcím megadása: lehet a példányszám, vagy egyéb olyan jellemző, ami megkülönbözteti a többi verziótól.

8. Kivitel: irkafűzés

9. Új tag gomb: íves digitális

A tagok a mezőhöz tartozó gombokkal kezelhetők. Másolhatók, törölhetők, a sorrendjük változtatható a nyilak segítségével. Az
gomb megnyomására a hozzálékok táblázata nyílik meg.
10. Típus kiválasztása: Belív

11. A belív oldalszámának megadása: 16

12. Színek száma: E. (előoldal) + H. (hátoldal) 1+1

13. A nyomathordozó Anyag kiválasztása a lenyíló táblázatból. A példa kalkulációban ez a 80 g/m2-es, 450*320 mm-es papír kiválasztása.

14. A kilövés beparaméterezése: a program automatikusan kiszámolja, hogy a kiválasztott ívre hogyan férnek fel a füzet belívének oldalai, és egyből fel is kínál egy lehetőséget. Azonban ezen a felhasználó változtathat. Esetünkben az oldalak mezőben megadjuk, hogy Oldalpárok, majd kiválasztjuk a kifutás mértékét.

A kilövés ablak kétfunkciós: a fölötte található
Szerszámok gomb megnyomására a kilövés rajzának helyén a taghoz szerszám(ok) csatolható(k), és az ablakban a már hozzá csatolt szerszám(ok) listája található.
15. A belív tag műveleteinek megadása: vágás 4 oldalas ívekre, hajtás 1x.
A műveletek megadhatók az Új művelet gombbal vagy a bal oldali listából kiválasztva dupla kattintással.

16. A borító hozzáadása az Új tag gombbal.

17. Az új tagot beparaméterezzük a 10.-től a 13.-ig lépésekkel a következő adatok szerint: Borító, 4 oldal, E. (előoldal) + H. (hátoldal) 4+4, 170 g/m2-es 450*320 mm-es papír.
18. A kilövés beparaméterezése: az oldalak a borító esetében is oldalpárok, valamint megadjuk a kifutás mértékét.

19. A borító tag műveleteinek megadása: Fényes fóliázás 1 oldalon, vágás 4 oldalas ívekre, hajtás 1x.
A műveletek megadhatók az Új művelet gombbal vagy a bal oldali listából kiválasztva dupla kattintással.

20. A termékhez tartozó műveletek felvétele: irkafűzés, szállítási díj

21. A fedezetek beállítása. A paraméterezések közben a program folyamatosan kalkulálja az ajánlatot, ez a jobb oldalon megtekinthető. Az ajánlati ár elkészítésének következő lépése a fedezetek megállapítása. A jobb oldali táblázatban a százalékokra kattintva azok szerkeszthetővé válnak.

22. A Kiajánlott ár megadása: az egérrel a mezőben állva az Enter gomb lenyomásával megjelenő listából kiválasztva, vagy a jobb oldali táblázat Összesen sorából kinézve kézzel is beírható az ár.

Ebben a példa kalkulációban 50 pld-ra számoltunk árat. Amennyiben ettől eltérő mennyiségre is szeretnénk verziókat létrehozni, vagy más paraméterek változtatása szükséges a következő verzióban, az új kalkuláció(k) másolással hozható(k) létre.